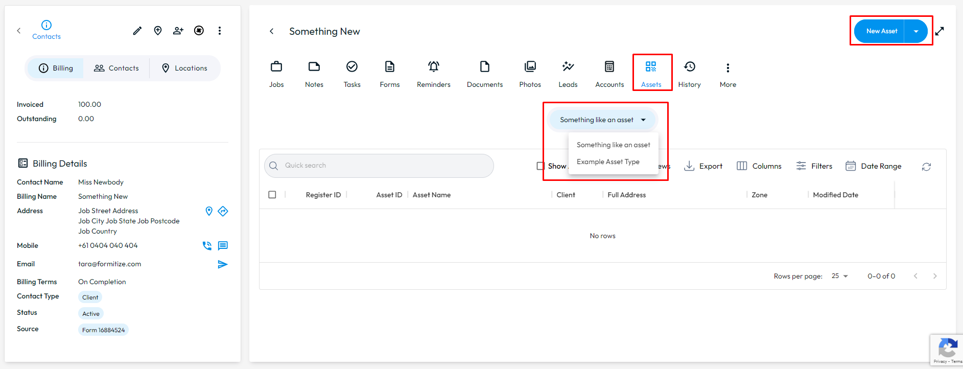
If you would like to see what assets are connected to a particular contact, you can do this in the Web Portal by going to CRM > All Contacts > select edit arrow for the contact > Assets > select the Asset list that is being used for them.
You can also add new assets for them by selecting New Asset.
