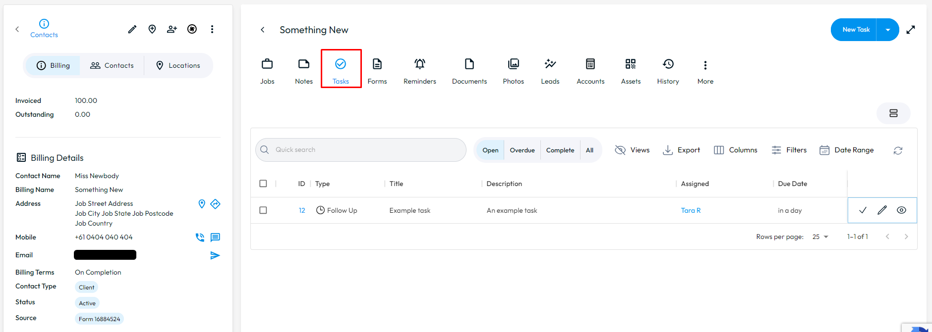
To look up the task history for a specific contact, in the Web Portal go to CRM > All Contacts > select the edit arrow for the contact > Tasks.

Here, you can view Tasks connected to the Contact, and sort through them from Open, Overdue, Complete, or All. You can create a new task by selecting the New Task button in the top right. And complete a task easily by selecting the tick beside the task.
